Live Events

Modeling and Simulating State Machines with Stateflow

Overview

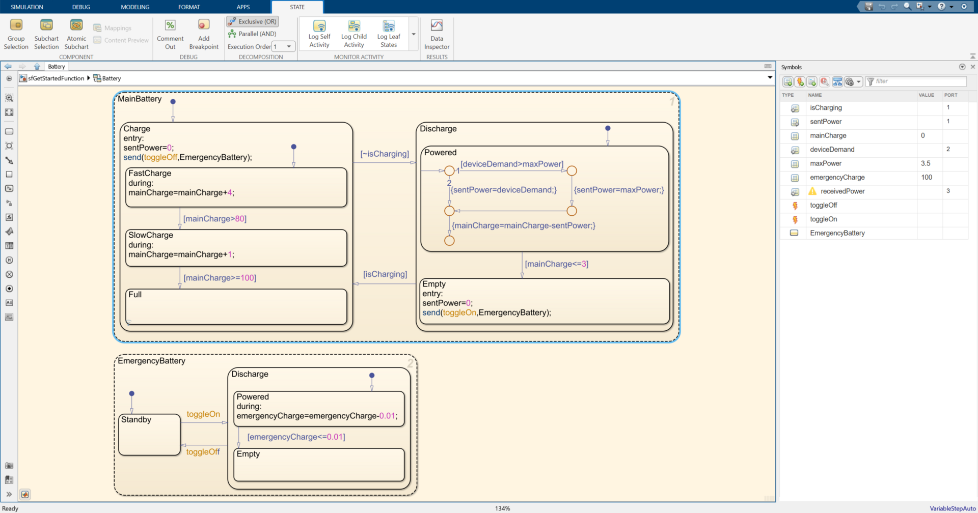
This webinar walks you through an introduction to state transition logic and designing state machines using Stateflow. Stateflow is a graphical language for modeling and simulating decision logic using tables and charts. You will learn how you can model, analyze, and debug state transition logic in the context of a battery management system.

Highlights

  • Learn the basics of modeling state logic in Stateflow
  • Model the state transition logic of a rechargeable battery system
  • Interactively visualize and control the execution of state transition logic
  • Create and call functions from the decision logic
  • Resources for getting started with Stateflow

Please allow approximately 45 minutes to attend the presentation and Q&A session. We will be recording this webinar, so if you can't make it for the live broadcast, register and we will send you a link to watch it on-demand.

About the Presenters

Karanjodh Singh Meen has a MS in Mechanical Engineering from Arizona State University and BE form Punjab Engineering College, India. He specializes in the areas of control systems, system dynamics and robotics. In 2018, he joined Technical Support at MathWorks and later moved to the Application Engineering Group in 2019. He works with customers in automotive, medical device, industrial automation and aerospace industries specifically supporting workflows that involve modeling physical systems, designing controls, and automatic code generation.

Maggie Oltarzewski received her B.S. in Mechanical Engineering from Rensselaer Polytechnic Institute and her M.S. in Engineering Management from Tufts University. She joined MathWorks as a product marketing engineer following roles in systems engineering and robotics. She currently focuses on marketing and awareness for Simulink and Model-Based Design.

Product Focus

Modeling and Simulating State Machines with Stateflow

Registration closed

View on-demand webinars